
Hauseigene Fahrzeugsoftware macht AGV flexibel, modular und smart: In der Welt der fahrerlosen Transportsysteme (FTS/AGV/AMR) entscheidet immer häufiger die Intelligenz hinter dem Fahrzeug über dessen Leistungsfähigkeit. Bei Melkus Mechatronic stammt diese Intelligenz nicht von externen Anbietern, sie entsteht vollständig im eigenen Haus. Die intern entwickelte Fahrzeugsoftware ist ein zentrales Element aller Melkus-Systeme. Sie macht den Unterschied, wenn es auf Flexibilität, Anpassbarkeit und Reaktionsgeschwindigkeit ankommt.
Spezialist für Fahrzeugsoftware
AGV von Melkus Mechatronic haben das Wort Mechatronik nicht nur im Namen, sondern in der DNA. Während viele Anbieter auf externe Softwarelösungen zurückgreifen, verfolgt Melkus einen anderen Weg: Die Fahrzeugsoftware wird in Gänze von eigenen Entwicklerteams programmiert, getestet und kontinuierlich weiterentwickelt.
Warum Inhouse-Entwicklung?
Dieses tiefgreifende Know-how im Unternehmen zu halten sichert nicht nur die maximale Kontrolle über Funktionen und Schnittstellen, sondern schafft auch die Voraussetzung, um individuelle Kundenanforderungen effizient umzusetzen. So können Änderungen an bestehenden Fahrzeugfunktionen, Erweiterungen oder Fehlerbehebungen schnell und zielgerichtet erfolgen, und zwar ohne die Abhängigkeit von Drittanbietern oder langwierigen Release-Zyklen. Melkus bleibt durch seine eigene Software handlungsfähig, wovon Kunden unmittelbar profitieren.
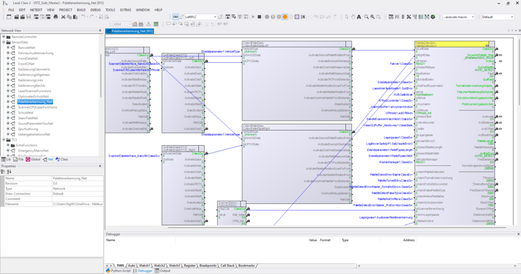
Modular gedacht, objektorientiert umgesetzt
Die Softwarearchitektur folgt einem klar strukturierten, modularen Prinzip. Alle Funktionen der AGV und das generelle Fahrzeugverhalten werden objektorientiert programmiert. Die klar definierten Module – im Fachjargon Objektklassen – lassen sich durch Parametrierung flexibel an unterschiedliche Aufgaben anpassen, ihre Eigenschaften können vererbt und auf andere Module übertragen werden. Das ermöglicht eine dynamische, leicht skalierbare Systemlogik, die mit den Anforderungen des Kunden wachsen kann.
Ob es um eine neue Art der Lastübernahme geht – wie beim kürzlich präsentierten Melkus Rack Stacker – oder um zusätzliche Sensorik und Funktionserweiterungen: Die modulare Struktur der Fahrzeugsoftware erlaubt es, bestehende Systeme zielgenau zu erweitern, ohne in Grundfunktionen eingreifen zu müssen. Stattdessen wird ein bestehendes Modul erweitert oder auf Basis bewährter Komponenten ein neues hinzugefügt. Das spart Zeit, reduziert Fehlerquellen und erleichtert die Fehlersuche und -behebung.
Darüber hinaus lassen sich mit diesem Systemansatz kundenspezifische Sonderlösungen wirtschaftlich realisieren. In der Praxis zeigt sich der Vorteil besonders dann, wenn es schnell gehen muss: kurzfristige Layout-Änderungen, zusätzliche Übergabestellen oder geänderte Transportlogiken lassen sich mit minimalem Aufwand in der Software abbilden. Die Reaktionszeiten im Support verkürzen sich erheblich, ein wesentlicher Vorteil in dynamischen Produktions- oder Logistikumgebungen.
Fit für die Industrie 4.0
Die Eigenentwicklung der Fahrzeugsoftware ist für Melkus nicht nur ein Qualitätsmerkmal, sondern ein strategischer Schlüssel zur Zukunftsfähigkeit. Melkus-Kunden investieren also nicht in eine starre FTS-Anlage mit vorgegebenen Eigenschaften, sondern in ein zukunftsgerichtetes, intelligentes System, das flexibel bleibt und mit ihren Anforderungen mitwachsen kann.

















